新必应

新必应

  • 大小71.24 MB类型便捷生活更新2025-12-06
应用简介

这款由前沿技术构建的智能搜索应用,凭借其高度智能化的特性为用户提供了丰富的便利。无论是学习场景中遇到的难题,还是日常生活里产生的疑问,用户都能通过它快速检索并得到解答,实际使用感受相当不错。

新必应怎么申请候补名单

启动该应用程序前,要先使用网络加速工具并切换至全局加速状态,同时将加速节点选定为美国区域,之后再点击界面左上方的个人头像图标。

进入对应页面后,点击正下方中间位置的蓝色图标,随后点击“加入等待列表”选项,再依照页面展示的步骤完成申请流程,申请提交后系统会通过邮箱通知相关结果。

可以通过创建一个归属地设置为美国的全新账户,来实现对该软件的直接访问和使用。

新必应怎么聊天

依旧是点击正下方的蓝色图标。

当用户进入系统界面时,会弹出一个选择框,里面列出了不同的互动模式供用户选择。确定模式后,用户可以在界面下方的输入区域输入自己想要传达的信息。

输入完成后,只需等待系统给出回复,就能开启对话流程了。

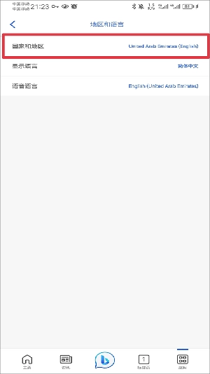
新必应软件提示“此内容在你的区域不可用”应对措施

对于刚注册的账号,第一步是点击个人头像,进入对应的界面后,找到并选择“设置”这一功能入口。

接着点击“地区和语言”选项。

把国家地区调整为国外,调整好之后退出应用程序再重新打开。要是第一次操作没能解决问题,可以多试几次退出并重新进入。

软件优势

在原有搜索工具的基础上,这款升级后的智能搜索服务带来了全新的信息获取模式。它在呈现关联内容链接的同时,会整合来自权威平台的信息源,帮助使用者从多元维度理解和剖析问题。该工具能根据用户的输入内容、表达逻辑及思考路径展开检索,支持整合式信息查询,并提供详尽的解答内容。在互动交流过程中,用户可以用自然的方式进行对话,还能围绕初始的搜索主题进一步提出延伸问题,从而得到更精准深入的回应。此外,它还可作为创意辅助工具,助力用户完成诗歌创作、故事撰写,或是梳理和呈现项目相关的思路与构想。

应用信息
热门应用
游戏攻略
我叫MT口袋守卫战的阵容搭配建议

我叫MT口袋守卫战的阵容搭配建议

《暗黑破坏神4》技能书装配指南

《暗黑破坏神4》技能书装配指南

最新应用
动图动画制作

动图动画制作

查看
合肥轨道安卓版

合肥轨道安卓版

查看
录音软件

录音软件

查看
单聚多代驾司机端最新版

单聚多代驾司机端最新版

查看
同城约见

同城约见

查看
全民免费唱K吧手机版

全民免费唱K吧手机版

查看
心欢交友最新版

心欢交友最新版

查看
佳伴最新版

佳伴最新版

查看